随着AI算力需求爆发式增长,高速互联芯片已成为产业链中至关重要的环节。芯动科技基于近20年赋能行业核心IP的经验,采用先进工艺制程推出全球领先的104/120通道PCIe Gen5交换芯片(产品代号GX9104/GX9120),凭借自主知识产权与卓越性能,为AI基础设施建设注入澎湃动力。该产品的落地,标志着国产高端PCIe交换芯片实现从研发到市场应用的关键跨越,打破海外厂商长期主导的格局,填补国产高端互联芯片领域空白,各项指标达到行业先进水平。
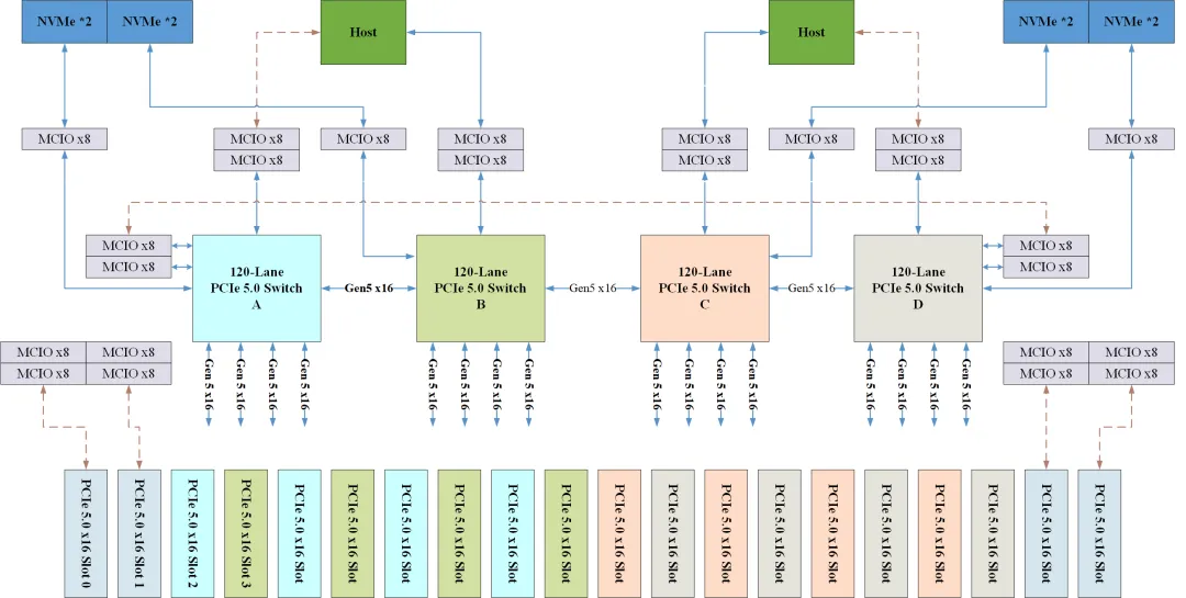
PCIe5交换芯片作为AI新基建的“神经中枢”,承担着CPU、GPU、NIC及SSD等设备间高速数据传输和交换,打破“内存墙”和“互联墙”的重要使命。芯动科技该款芯片基于全自研底层IP和创新架构直击行业痛点,其功能及性能全面对标国际行业龙头,采用全交叉非阻塞交换架构,搭载120条通道与30个可灵活配置端口,单通道速率达32GT/s,支持多主机、端到端和非透明传输模式,可无缝适配数据中心、超低延时AI服务器、高性能计算及企业级存储等全场景应用。
该芯片依托芯动IP深厚的技术沉淀,其SerDes内置多级FFE、一键自适应CTLE及14级DFE信号处理技术,在36dB高插损下稳定可靠传输,满足-40℃至105℃宽温环境的使用要求,展现出卓越的信号完整性和复杂环境适应能力。
产品核心亮点:
◆ 120通道能够实现16卡高效率互联,提供更优的Scale up和Scale out方案;
◆ 115ns超低延迟,可充分释放GPU算力,契合AI大模型实时处理需求;
◆ 高效吞吐率,智能交换调度算法提升带宽资源利用率;
◆ 全链路冗余和纠错机制筑牢系统高可靠运行防线;
◆ NTP热插拔功能,即插即用,高效保障系统灵活性;
◆ 低功耗共筑绿色算力生态,推动高能效可持续发展;
◆ 安全引擎、物理不可克隆密钥及软件防火墙三重防护,构建起全方位安全屏障。

芯动科技GX9120实现行业领先的16卡全互联创新解决方案
芯动科技作为国内率先实现PCIe交换芯片量产的厂商,市场化能力突出。其PCIe Gen4/3系列产品已成功量产导入中兴通讯、恒为科技和乐研科技等40余家头部合作伙伴供应链,获得50多个落地应用,实现大规模出货,应用覆盖服务器、通信平台、网络安全、工业控制、边缘计算、存储扩展、嵌入式等领域。该系列芯片已与国内外主流CPU、GPU、NIC及SSD等生态伙伴完成适配认证,构建起端到端自主可控的互联解决方案。
当前全球PCIe和光交换芯片需求持续攀升,高端市场长期被海外厂商垄断,国产化替代需求迫切。芯动科技聚焦底层原创,持续技术攻坚、加大研发投入、完善产品布局,已实现PCIe Gen5和Gen4/3全系列产品量产,同时前瞻性布局144 Lane PCIe 6.0/CXL 3.0/PCIe 7.0和112/224G UALink交换及112G/224G 高速SerDes 光电互联产品研发,成功构建“从入门到高端”的完整产品矩阵,高速光电CPO平台,为国产化替代提供坚实支撑。
芯动科技基于近20年全套自研IP深厚积累,为行业生态深度赋能,已持续深耕计算、存储和连接三大赛道多年,以自主创新,自立自强,推动国产AI高速互联芯片从“功能可用”向“性能出色”、“技术领先”迈进,为国产绿色高性能计算与超节点互连提供核心支撑,赋能数字经济高质量发展。
发表评论 取消回复